Uploaded image for project: 'MariaDB ColumnStore'
  1. MariaDB ColumnStore
  2. MCOL-1274

Log level of the error about not configured xml file is not suitable

    XMLWordPrintable

Details

    • Bug
    • Status: Closed (View Workflow)
    • Minor
    • Resolution: Fixed
    • 1.1.4
    • 1.1.4
    • None
    • 2018-06, 2018-07, 2018-08

    Description

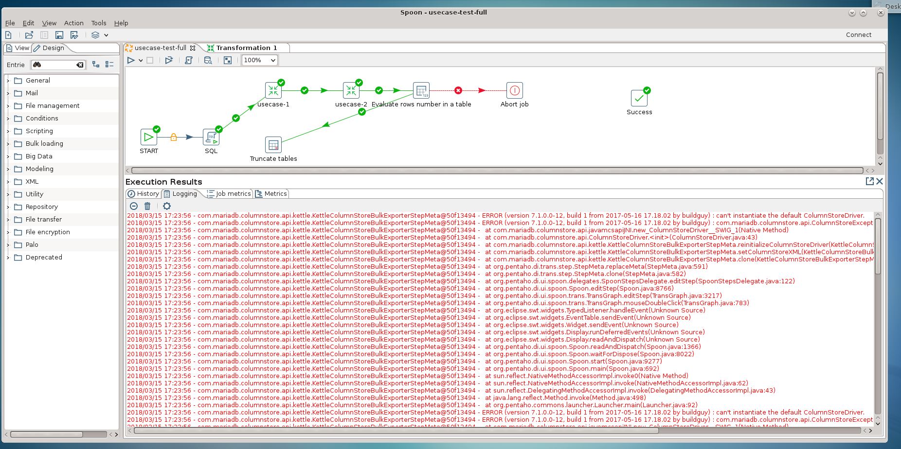
      1. User creates new pentaho job with a new transformation.
      2. Transformation contains ColumnStore Bulk Loader component
      3. User opens ColumnStore Bulk Loader component for the first time to configure its parameters.
      4. Component displays error message that file is not selected.

      Result:
      This error also is logged in the job main execution log on Basic Log level. See attached screenshot. Error is red and frightening.

      Expected:
      1. It should be a warning not an error.
      2. If it is left as error - this error must have debug log level ant to be shown in Pentaho Basic level log.

      Attachments

        Activity

          People

            elena.kotsinova Elena Kotsinova (Inactive)
            elena.kotsinova Elena Kotsinova (Inactive)
            Votes:
            0 Vote for this issue
            Watchers:
            2 Start watching this issue

            Dates

              Created:
              Updated:
              Resolved:

              Git Integration

                Error rendering 'com.xiplink.jira.git.jira_git_plugin:git-issue-webpanel'. Please contact your Jira administrators.