Uploaded image for project: 'MariaDB MaxScale'
  1. MariaDB MaxScale
  2. MXS-3735

Add ERD modeler to IDE

    XMLWordPrintable

Details

    • New Feature
    • Status: Closed (View Workflow)
    • Major
    • Resolution: Fixed
    • None
    • 23.08.0
    • maxgui
    • None
    • MXS-SPRINT-177, MXS-SPRINT-178, MXS-SPRINT-179, MXS-SPRINT-180, MXS-SPRINT-181, MXS-SPRINT-182, MXS-SPRINT-183, MXS-SPRINT-184, MXS-SPRINT-185, MXS-SPRINT-186, MXS-SPRINT-187, MXS-SPRINT-188

    Description

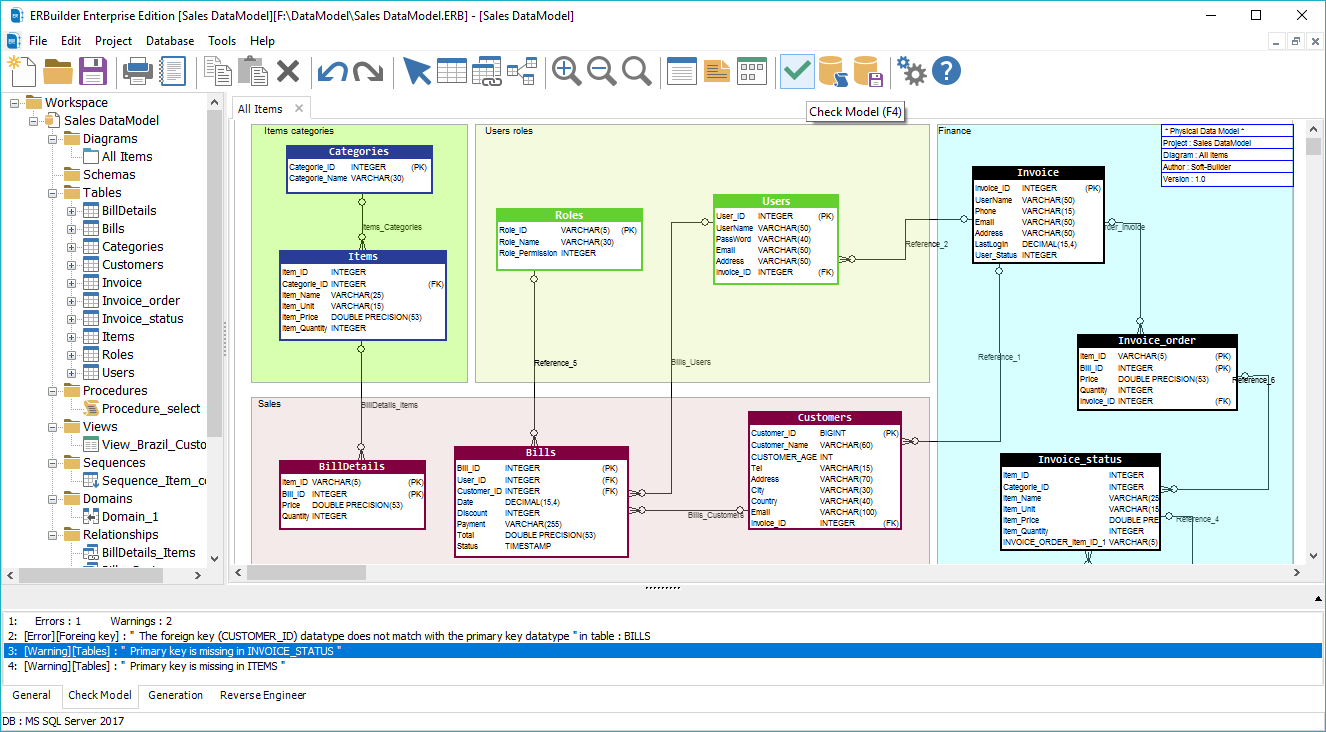
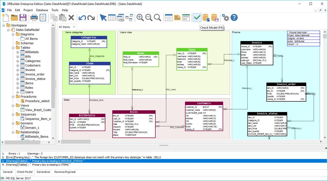
      example

      Attachments

        Issue Links

          Activity

            People

              thien.ly Duong Thien Ly
              manjot Manjot Singh (Inactive)
              Votes:
              0 Vote for this issue
              Watchers:
              1 Start watching this issue

              Dates

                Created:
                Updated:
                Resolved:

                Git Integration

                  Error rendering 'com.xiplink.jira.git.jira_git_plugin:git-issue-webpanel'. Please contact your Jira administrators.