Details

    • Sub-Task
    • Status: Closed (View Workflow)
    • Major
    • Resolution: Fixed
    • None
    • 22.08.0
    • maxgui
    • None
    • MXS-SPRINT-157, MXS-SPRINT-159

    Description

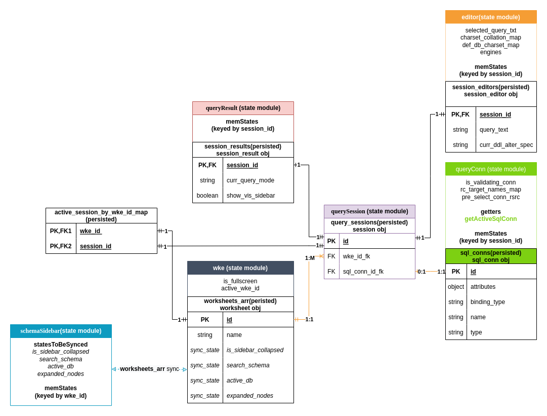
      Once MXS-4117 is done, the current state structure can be visualized as this

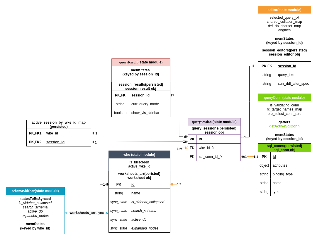
      To support multiple query tabs in a worksheet, it needs to be refactored to this

      or this

      Attachments

        Activity

          People

            thien.ly Duong Thien Ly
            thien.ly Duong Thien Ly
            Votes:
            0 Vote for this issue
            Watchers:
            1 Start watching this issue

            Dates

              Created:
              Updated:
              Resolved:

              Git Integration

                Error rendering 'com.xiplink.jira.git.jira_git_plugin:git-issue-webpanel'. Please contact your Jira administrators.